Information and Hybrid Architecture Model of the OCP Contextual
Information Management System
Ignacio Nieto
(University of Murcia, Spain
inieto@um.es)
Juan A. Botía
(University of Murcia, Spain
juanbot@um.es)
Antonio F. Gómez-Skarmeta
(University of Murcia, Spain
skarmeta@dif.um.es)
Abstract: This paper describes OCP (Open Context Platform),
a middleware which provides support for management of contextual information
and merging of information from different sources. The host system is thus
endowed with proactive capacities which, in turn, provide a certain environmental
intelligence [8]. The approach consists of a modelling
of contextual information which is based on Semantic Web derived technologies
and a description of the structured merging in the form of decision rules.
The latter serve to classify situations of interest and subsequently to
trigger off the relevant actions at each moment. Elsewhere, the underlying
architecture in OCP is designed so that it can function both by centralizing
all the contextual information from a central server and by distributing
it among consumers and producers of this type of information..
Keywords: Context-awareness, semantic web, decision rules, hybrid architecture,
information merging.
Categories: C.2.4, H.3.3, I.2.11, J.4, K.4.2
1 Introduction
The need for software environments which adapt ever better to the demands
of the users and their environment lead us towards context aware systems.
Such systems handle all the relevant information that surrounds and is
part of the users' environment. The preferences of the user, their likes,
their location, their state of mind, their activity, their environment,
the temperature of the room, lighting conditions etc., is all information
which can be classified under the heading of Contextual Information.
Hence, a context may store information on communication capacities, by
storing and processing users' PDA, or it may contain data on a user's preferences
for information display. The current trend, given the ever greater number
of small devices and laptops, is towards distribution through heterogeneous
systems made up of large numbers of networks of different characteristics,
together with a set of users who have a range of devices of various natures
like PDAs, laptops, desktop PCs and even sensors, cameras or intelligent
household appliances.
A variety of challenges for constructing a contextual system arise from
these scenarios. First we must be able to guarantee that the contextual
information be treated in a heterogeneous way and in a format which allows
transmission of the semantic characteristics proper to the context (see
section 2). We then need to take into account the dynamic
component of the information in the sense that it is constantly changing,
and both the changes in the information and the subsequent notifications
need to be handled effectively. Finally, there is the question of being
able to guarantee that the contextual information is available at all times
(see section 3).
The rest of this paper is structured as follows: section
2 deals with how OCP represents and manages contextual information.
Section 3 describes the hybrid system we propose for
context management, along with an analysis of its behaviour in various
scenarios. Finally, section 4 gives some conclusions
and indicates some of the lines of work we are currently involved in.
2 Representation of contextual information in OCP
The problem of representing context is approached nowadays as an open
topic and as a new area of research. In general, and based on context,
efforts have been devoted to defining both the concept of context context
aware systems and even the life cycle such systems should follow [6]
- and the methods and mechanisms for capturing or obtaining contextual
information [12]. Brown [2] and
Finney [7] concur in stating that the use of context
is closely bound up with the way in which we perceive it and that a correct
interpretation is required if it is to be of use. Such an observation points
us towards using ontologies to provide a common definition, with its semantics,
of the information model that all parties involved in the application should
use. The use of ontologies ensures a common framework within which context
information can be easily interchanged, previously made context models
can be reused, semantic interpretation can be made of the information in
the form of knowledge and reasoning can be carried out on the context in
order to integrate entities with a low level of information into other
more abstract entities. Examples of ontological based systems for modelling
can be seen in [13, 10]. The
basic functioning resides in the use of technologies derived from OWL.
It is clear that context modeling is following the same trend- The first
study to use OWL to describe the information elements of a context aware
system was based on the context broker CoBrA [3]. Within
that study a first ontological standard was proposed, named Cobra-ont.
This ontology reuses vocabulary from another ontology, SOUPA [4],
related to ubiquitous computation, in which the management of contextual
information is situated. SOUPA, in turn, reuses other standard ontologies
like DAML-time, among others. Naturally, there is already in CoBrA an element
which reasons over contextual information by making use of the advantages
the use of ontologies offers. It is a deductive type of reasoning and is
also used to check the wholeness of the information acquired with respect
to that stored in the knowledge database. However, explicit rules are not
defined for identifying events of interest, unlike the case previously
cited [13].
2.1 Characteristics of OCP ontology
The philosophy behind OCP modelling includes reusability. When modelling
people mechanisms, environments it does not make sense to model starting
from nothing when there are numerous more or less standardized ontologies
for each of the topics. We have taken this into account in OCP and in this
sense our paper is similar to those by SOUPA [4] and
Smart Spaces [14].
Today there are several ontologies available for context modelling,
such as CONON [13], COBRA-ONT [3] or ULCO [14]. Of all these,
the only one with reusability, which is desirable in all ontology, is
COBRA-ONT, which has been extended to SOUPA. CONON, ULCO and COBRA-ONT
use OWL as the base language. The availability of SOUPA and its level
of description make it ideal for incorporation in our work. Figure 1 shows the focus of the paper. It should be
observed that RDF is the base. Powerful data bases are being developed
for this language which are aimed at tags and tuples which this
language imposes to specify subject, object and predicate. On RDF,
although not exhaustively (we must allow for the possibility of
integrating languages directly based on RDF), there is RDF-S, which
includes more advanced mechanisms for handling ontologies. We place
OWL on RDF-S, and other languages based or not based RDF-S. SOUPA sits
directly on OWL and stems from the OCP extensions to form the ontology
of the context platform we propose.

Figure 1: Organization of ontologies by levels in OCP
OCP has a generic ontology designed with the following aims in
mind. In the first place is the separate consideration in the model
of the changing and the invariable information in the model. To do
this, we assume a dichotomic nature for the contextual information. On
the one hand, there is information which remains static over time but
which is nevertheless necessary for describing situations. On the
other hand, there is information which changes dynamically and which
from the point of view of infrastructure has to be considered in a
special way. The first type of contextual information is known as
static context and the second as situation context, as
shown in figure 2. The second aim is to define a
generic outline which is able to integrate previously defined
ontologies for reuse (e.g. SOUPA) using OWL.
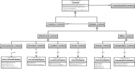
Figure 2 shows that the class ContextualInformation
corresponds directly to the concept of class instance owl:class.
Observe that ContextClass corresponds to owl:class. As
regards the properties of a class, we have those which relate a class instance
with an instance of a basic type of data and those which relate a class
instance with another class instance. The former are defined through AttributeDefinition,
equivalent to owl:DataTypeProperty while the latter are defined
through ContextPropertyDefinition, equivalent to owl:ObjectProperty.
Elsewhere, the class ContextSpace is necessary to apply cardinality
constraints (i.e. Cardinality) and membership ones (Restriction)
to the properties.
This direct correspondence with OWL provides two important advantages.
On the one hand there is the ease of integration of ontologies defined
through this language and, on the other, there is easy maintenance for
a possible future change to a language based on descriptive language [1].
Figure 2 shows the context hierarchy present in
OCP. A context includes all the information which describes a specific
situation, including people, mechanisms and other objects. The description
of a certain situation is made up of a set of basic informations which
are in some justified way incorporated, since in the majority of applications
in real life we are handling complex contexts. Complex contexts are made
up of several simple contexts, but which form a semantic unit with contextual
coherence. This implies that if any element is eliminated from the complex
context, the entity thus referred to remains incomplete since there is
no information available that is important for decision taking. The concept
of complex context is analogous to the context aggregator used in the Toolkit
context [5]. The aim here is the development of simpler
applications through minimizing the number of interactions of the applications
with contextual entities to the extent that a single entity (i.e. a complex
context) is always accessed.

(a)
(b)
Figure 2: Context ontology in OCP: context hierarchy (a)
and internal structure (b)
2.2 Handling contextual information
Modelling ontology in OCP with OWL as a reference allows us to handle
the semantics of the information. Our aim is to create a system capable
of reacting proactively to the environment in which it is deployed and
to its users. To accomplish this, the system must be able to interpret
the meaning of the information which it handles, and to relate it to other
contexts and information received from different sources, and thus a semantic
representation of the information is required. The next step is to establish
mechanisms for the correct handling of such semantic information. OWL only
establishes the structure and framework the information must present in
order to handle its semantic load, with no indication as to how the information
is handled. This information is dealt with in OCP at the context level
thanks to the ContextHandlers. A contexthandler is an entity which
knows how to perform a certain specific functionality with a context, extracting
and making use of the semantic load which it carries.
2.2.1 Context merging
The ContextMergers are in charge of mixing the contents of two or more
contexts, thus generating a new context coherent with the information of
them all, and one whose information is a mergence of all the contextual
informations and is understood as a combination rather than a mere union
of sets.
To see how contextmergers work, let us imagine the scenario of a Faculty
with its lecturers and students in which an environmental intelligence
system is installed which facilitates their daily tasks. Let us suppose
a user about whom contextual information is received in OCP. On the one
hand, the information states that the user is a lecturer.
On the other hand, the localization module informs that the lecturer
is in his office. If the hourly information coincides with the work schedule
of the lecturer we can integrate this information to create a work context
in which we indicate that the lecturer is in his office and is, moreover,
available for tutorials. This integration is made through a rule-based
inference motor, thanks to the above ContextMergers. These mergers
possess specific rules to merge certain contexts according to the needs
of the scenario in which the system is to be deployed. With these rules
we can define how the contexts are merged according to our needs. The new
contextual information generated contains a greater semantic load than
the sum of the different parts from which it was generated. Moreover, we
will be able to make certain adjustments by gathering together contextual
information according to the selection criteria for the information we
have already obtained, e.g. : Is the lecturer's current interface (a PDA)
less comfortable than a switched off desk top ? If this is the case, can
we switch on the PC and advise the lecturer that it can be used? Is the
temperature suitable? If not, we can switch on the conditioning system
in the lecturer's office? We can also integrate outstanding information
on questions or messages directed to the lecturer which have not been received
because he was elsewhere (e.g. at home, with friends, nit available, etc.)
and which should be sent to him.
2.2.2 Automatic reasoning on contextual information
The context inference mechanism (ContextInference), which appears depicted
in Figure 3, contains the intelligent action load and
the decision making of the OCP system. Using a context inference it is
possible to take a decision (and carry out an associated action) about
specific contextual information. In OCP, an inference is made using a system
of rules, so we can say that a context inference is made up of an association
of rules, which may be of various types, (do-if rules, do-for-all rules,
etc...). The result of an inference is a specific decision, which is translated
into an action. This action may be simply a textual description of the
action to be performed or it may include remote calling of a service or
a modification of the contextual information being handled.
Just as the OCP contextual information follows the OWL patterns, so
is the inference in OCP (which we have already said is performed through
rules systems) carried out using the SWRL guidelines. SWRL (Semantic Web
Rule Language) [11] is a language of rules for the
a web. The advantage of SWRL, apart from the degree of standardization
and abstraction which it provides, is that it offers many support tools,
e.g. SWRL-Protégé Plugin,1
which, at the same time as defining the ontology of contextual information,
allow us to introduce the semantics and functionality of the rules systems
into the ontologies and reflect them in manageable information that can
be recovered, used and stored. With respect to the inference motor, OCP
makes use of the Jena platform. Jena2
is a java environment for the construction of semantic web applications.
It provides a programming environment for RDF, RDFS and OWL, and includes
a rules-based inference motor, which OCP makes use of. The Jena inference
subsystem was designed to be integrated or combined with inference motors
or external reasoning systems.
1http://protege.stanford.edu
2http://www.hpl.hp.com/semweb/jena2.htm

Figure 3: Handling contextual information in OCP
3 A hybrid system of contextual management
There are two main approaches to when constructing a system of information
interchange among a group of users: a centralized approach or a distributed
approach. Both have their advantages and drawbacks. A centralized architecture
offers the guarantee that there is always a reliable context source made
up of a series of nodes which form a "context centralized service"
which users can refer to at any time to obtain quality, reliable contextual
information. However, a centralized system has an inherent critical point
whose availability cannot always be guaranteed in real systems. In contrast
to these systems, the distributed ones offer adaptation and non dependence
on a central control, although they do have certain disadvantages such
as a limited processing capacity with the subsequent loss of reliability
in functioning. Our interest lies in constructing a system that has the
best of both approaches, by switching functioning modes as the occasion
arises. As regards the application of this type of system, we are looking
at the field of emergency systems. This type of system should be available
following disasters (e.g. fires, earthquakes) to help out with rescue related
tasks (e.g. evacuation of a building).
To construct a distributed contextual information system we require
a structure that can store and manage information in a totally decentralized
way. The first studies in this sphere were focused on the coordination
paradigm which, based on the separation of the aspects of computation and
the interaction of components integrating a system, gave rise to various
models and languages which have been successfully applied in the development
of parallel and distributed applications. The first coordination model
developed was by Linda [9]. Linda introduces the concept
of a tuple space. A tuple space is a space with associative memory in which
the objects are referenced by content instead of by their address. These
spaces function like logically distributed memory systems where users can
write, read and delete information using a reduced set of simple primitives,
such as in(t) to obtain information from the tuple space,
out(t) to insert information in the tuple space, and to read information
without extracting it from the tuple space. Most commercial tuple spaces
are based on the model described by Linda, e.g. JavaSpaces, TSpaces and
GigaSpaces, and the model has also been the inspiration for the tuple spaces
we propose for our system.
3.1 Context suppliers and tuple spaces
The tuple spaces used in our system are based on the existence of a
distributed and shared storage space where entities can insert, obtain
and even delete information. From the entities' viewpoint, the tuple space
functions like an information blackboard, distributed throughout the different
addresses. In our case, the tuple spaced is constructed with the local
contextual information from each autonomous node in the system, and we
call these CPP (Context Provider Peer). Each CPP can access this
space to share its local data or to obtain data from other CPPs. The tuple
space acts as a container where information has no fixed source, since
it is presented in the form of information tuples which are defined by
the information container. It thus constitutes a non reliable space of
ever available context, as long as there is at least one user in the system.
This makes it valuable in situations where no other contextual source can
be found. Each CPP can always rely on its own contextual information (i.e.
that which it produces itself).
After all this, we still require entities capable of guaranteeing a
more reliable handling of contextual information. This is achieved through
an additional element, the SCPP (Super Context Provider Peer). A
SCPP serves contrasted, reliable contextual information. It is especially
configured to gather, mix and modify this type of information and gives
rise to a series of valuable contexts which CPPs can use. Each CPP can
go to a SCPP to obtain contextual information about the environment, other
users and even about external entities in the area surrounding the SCPP.
Thus, we can state that a SCPP offers a centralized service of contextual
information. It compares, shares and obtains new information on all the
area covered by the system. The SCPP obtains this information from the
CPPs (mobile mechanisms, environment sensors, applications or any other
entity or source devoted to such ends).
4 Conclusions and future research
This article presents OCP, a hybrid system of context management which,
by adapting to circumstances and events in the environment, is able to
create a context aware, multi-user, heterogeneous system capable of switching
between centralized and distributed behaviour as necessary in order to
provide users with a reliable context source to which they can refer at
all times. OCP seeks to have an ever ready complete contextual structure
thanks to an ontology which it can make available to users and with which
new, useful information can be obtained, be it through inference and comparison
of information or through cooperation by individuals and data merging.
The OCP system comes in the form of a set of standard classes, i.e. an
API and, consequently, there is no single way of using them. In this sense,
the information model is unified but not the integration of OCP in ubiquitous
computing applications. The OCP system is currently being built on a tuples
space infrastructure of communications. Is being tested in a number of
ambient intelligence related research projects as the infrastructure for
contextual information management.
The scenario we give presents many open questions and subsequent frameworks
for development. OCP offers a framework for global development for context
aware applications, and is thus useful in environmental intelligence systems
and ubiquitous computation. The aim of OCP is for such systems to have
a reference framework for managing contextual information so that they
need only be concerned with the architecture and structure of the system
itself, i.e. the framework for context management and interchange can be
taken as developed. Elsewhere, when the OCP system starts to function in
a cooperative distributed model, a while range of questions arises. For
example, management of historic data is not deeply studied. It actually
can be stored and recovered but not automatically used in decision processes.
Isolated users have been left without any reliable source of information,
and they know they are in a hostile environment where they cannot obtain
quality data. They may seek support from the last information obtained
from reliable context sources, but for how long? And how reliable is the
information with the passing of time and with data becoming obsolete? If
users obtain information from the tuple space, should they trust new information
from another source? More so than the previous instructions from the last
communication with the SCPP? And for how long? An important area for research
and analysis is the definition of precise reliable rules and the length
of the validity of information. Likewise important is the design of a reasoning
system which can lead us to a correct, coherent and suitable conduct for
these situations.
Acknowledgements
This work has been partially funded by the Spanish local CARM government
through the Seneca Foundation and the Research Project ENCUENTRO 00511/PI/04.
References
[1] F. Baader, D. Calvanese, D.L. McGuinness, D.
Nardi, and P.F. Patel-Schneider, editors. Description Logic
Handbook, chapter An Introduction to Description Logics. Cambridge
University Press, 2002.
[2] P. J. Brown. The stick-e document: A framework
for creating context-aware applications. Proceedings of the Electronic
Publishing, pages 259-272, 1996.
[3] H. Chen, T. Finin, and A. Joshi. An ontology
for contextaware pervasive computing environments. Knowledge Engineering
Review. Special Issue on Ontologies for Distributed Systems, 2003.
[4] Harry Chen, Filip Perich, Tim Finin, and Anupam
Joshi. Soupa: Standard ontology for ubiquitous and pervasive applications.
In International Conference on Mobile and Ubiquitous Systems: Networking
and Services, August 2004.
[5] Anind K. Dey. Providing Architectural Support
for Building Context-Aware Applications. PhD thesis, College of Computing,
Georgia Institute of Technology, December 2000.
[6] R. Want B. N. Schilit N. Adams R. Gold K. Petersen
D. Greenberg J. Ellis and M. Weiser. An overview of the parctab ubiquitous
computing environment. IEEE Personal Communications, 2(6), pages 28-43,
1995.
[7] J. Finney and N. Davies. The flexible ubiquitous
monitor project. Proceedings of the Third Computer Networks Symposium,
1996.
[8] W.A IJsselsteijn G. Riva, F. Davide, editor.
Being There: Concepts, effects and measurement of user presence in synthetic
environments. IOS Press, Amsterdam, The Netherlands, 2003.
[9] D. Gelernter. Generative communication in linda.
ACM Transactions on Programming Languages and Systems. Vol. 7, No. 1, pages
80-112., 1985.
[10] Tao Gu, Hung Keng Pung, and Da Qing Zhang.
Toward an OSGI-based infrastructure for context-aware applications. IEEE
PERVASIVE Computing, pages 66-74, October-December 2004.
[11] Craig F. Smith H. Peter Alesso. Developing
Semantic Web Services. A K Peters, Ltd., 2004.
[12] J. Pascoe N. S. Ryan and
D. R. Morse. Human-computer-giraffe interaction - HCI in the
field. Workshop on Human Computer Interaction with Mobile
Devices, 1998.
[13] X. Wang. Ontology-based context modeling and
reasoning using owl. In Context Modeling and Reasoning Workshop at PerCom
2004., 2004.
[14] Xiaohang Wang, Jin Song Dong, Chung Yau
Chin, Sanka Ravipriya Hettiarachchi, and Daqing Zhang. Semantic space:
An infrastructure for smart spaces. IEEE PERVASIVE computing,
4:32-39, 2004.
|